GarryJolleyRogers - Wed Nov 25 2009 - Version 1.12
Parent topic: ObsoleteTopicObsoleteTopicProxyDataModel
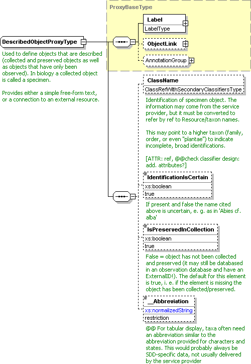
This is about representing specimens / ABCD units / objects in non-biological museums like musical instruments or archeology items when they are referred to by other knowledge domains like taxon names, descriptive data, publication indexing, etc.
The BDI.SDD.CurrentSchemaVersion of BDI.SDD (at time of writing 0.91 beta 16) uses the term Object for biological specimens or other objects that are to be described. "Object" is a highly overloaded term. We try to disambiguate it at least with the type name by using
Should it be
(A related question: If we follow a model as proposed by Donald and discussed in ClosedTopicTopLevelStructureDiscussions to have a domain specific container inside the Dataset, I believe the proxy name and the container name should be related. For BDI.SDD_ I currently propose
(See also the discussion about the name of a common container for all different proxy types: ObsoleteProxyListsInAllTdwgGbifStandards!)
-- Gregor Hagedorn - 28 May 2004
I discussed this with Walter Berendsohn in person and we thought about whether the term Unit (as used by ABCD) needs to and can be disambiguated. ABCD units refer to both observations / recordings of organisms in their natural environment, as well as to dead and living (fungal cultures, zoo animals, garden plants) collected specimens.
Walter proposed BCUnits (= biol. collection units) as a possibility to restrict the scope of the overloaded term "unit" to only biodiversity. However, this seems contrary to the desire of BDI.SDD_ to have somewhat more general terms. At the moment I tend to use the term Unit without disambiguation. Please comment!
-- Gregor Hagedorn - 9 June 2004
I assume we agree to use a - potentially improved - ObsoleteTopicObsoleteTopicProxyDataModel whenever specimens are referred to as external data. The proxy model assumes that external data are viewed through a reduced or even minimalized interface definition, to decouple development in different biodiversity knowledge domains as much as possible. Using full ABCD as the proxy representation for each external use is out of the question. This would put a huge load on anyone needing specimens to implement a large and detailed, and probably changing/versioned data model or not use it at all.
So how rich should the specimen-specific extensions to the

-- Gregor Hagedorn - 28 May 2004
I think Abbreviation should be removed here. They make sense for class names, but I believe object-abbreviations would be too much work to introduce. So although they may be convenient for tabular reports, they make no sense.
-- Gregor Hagedorn - 9 June 2004
I have attempted to add as a discussion base something from
See BDI.SDD_.CurrentSchemaVersion for a download of the UBIF schema.
-- Gregor Hagedorn - 4 August 2004